Code Overview (Copter)ΒΆ

The code is made up of the main Copter code which resides in its own directory, and the libraries which are shared with Plane and Rover.

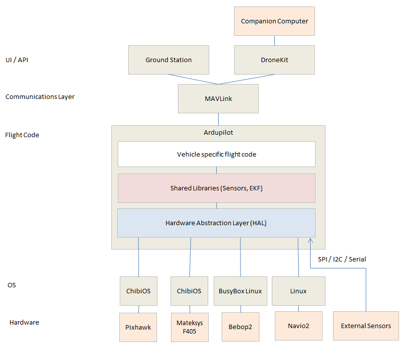
Below is a highlevel view of the ardupilot architecture.

../_images/ArduPilot_HighLevelArchecture.png

Below is a more zoomed in view (as compared to the above diagram) of the architecture.

../_images/copter-architecture.png

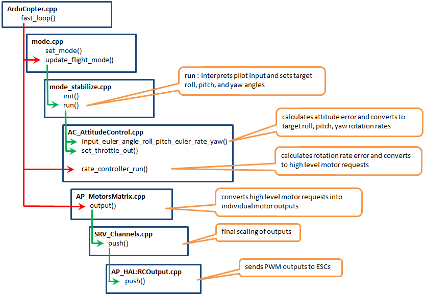
The image below shows the architecture of manual modes (i.e. Stabilize, Acro, Drift)

../_images/AC_CodeOverview_ManualFlightMode.png

The image below shows the architecture of autonomous modes (i.e. RTL, Guided, Auto)

../_images/AC_CodeOverview_AutoFlightModes.png